If vendor credits get posted incorrectly, the steps listed below show how to reverse those and add them back correctly. This process was completed in SedonaOffice version 6.2.0.14.
- Open the Vendor Credit to verify how the transaction was applied and where applied.

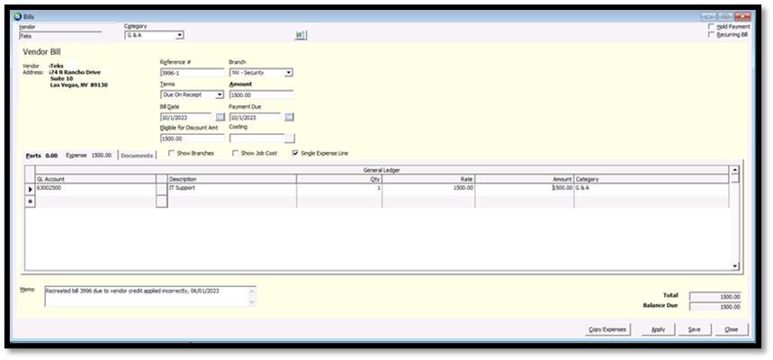
- In the example, there are two different bills that were paid using the $3000 credit. Copy how each one was applied to re-create the bills:


- After you copy the information, recreate both invoices to put them back on the vendor account using the same information.


- Recreate the credit amount; in the example, the re-created amount for $3000 was applied wrong to added back onto the account:

- Open the vendor. The Open Credits will now show the re-added credit so it can be used correctly:
